
Java语言相关
知识点:Java的类加载机制、JVM内存模型和结构,GC原理,性能调优、泛型、集合体系、异常体系、IO体系、多线程编程、反射、Servlet、锁以及并发容器的源码、线程池源码、正则表达式
常用工具: jps、jstat、jmap、jstack、图形工具jConsole、Visual VM、MAT
书籍:《Java编程思想》、《Effective Java》、《深入理解Java虚拟机》
http、https、网络脚本语言
常用的linux操作和运维命令、管道、重定向、awk、sed等文本处理工具
《linux与unix shell编程指南》、《鸟哥的Linux私房菜》、《Python编程 从入门到实践》
设计原则和设计模式单例模式策略模式代理模式观察者模式装饰模式适配器模式组合模式工厂模式模板方法模式...单一职责原则里氏替换原则依赖倒置原则接口隔离原则迪米特法则开闭原则组合/聚合复用原则七大设计原则一些常用的设计模式SQL、事务、datasource
DDL和DML、表连接(内连接,左外连接,右外连接,全连接)、函数(普通函数,聚合函数)、索引、分区。
Read uncommitted:读未提交Read committed : 读已提交Repeatable read:可重复读Serializable :串行化
深入理解mysql的Record Locks、Gap Locks、Next-Key Locks
undo redo binlog
数据库的分库分表mycat
c3p0,druid,JdbcTemplate执行sql语句的过程中对Connection的使用和管理
《高性能MySQL》、《Hive编程指南》、《Oracle从入门到精通》
ORM框架: mybatis、Hibernate
最原始的jdbc->Spring的JdbcTemplate->hibernate->JPA->SpringDataJPA的演进之路
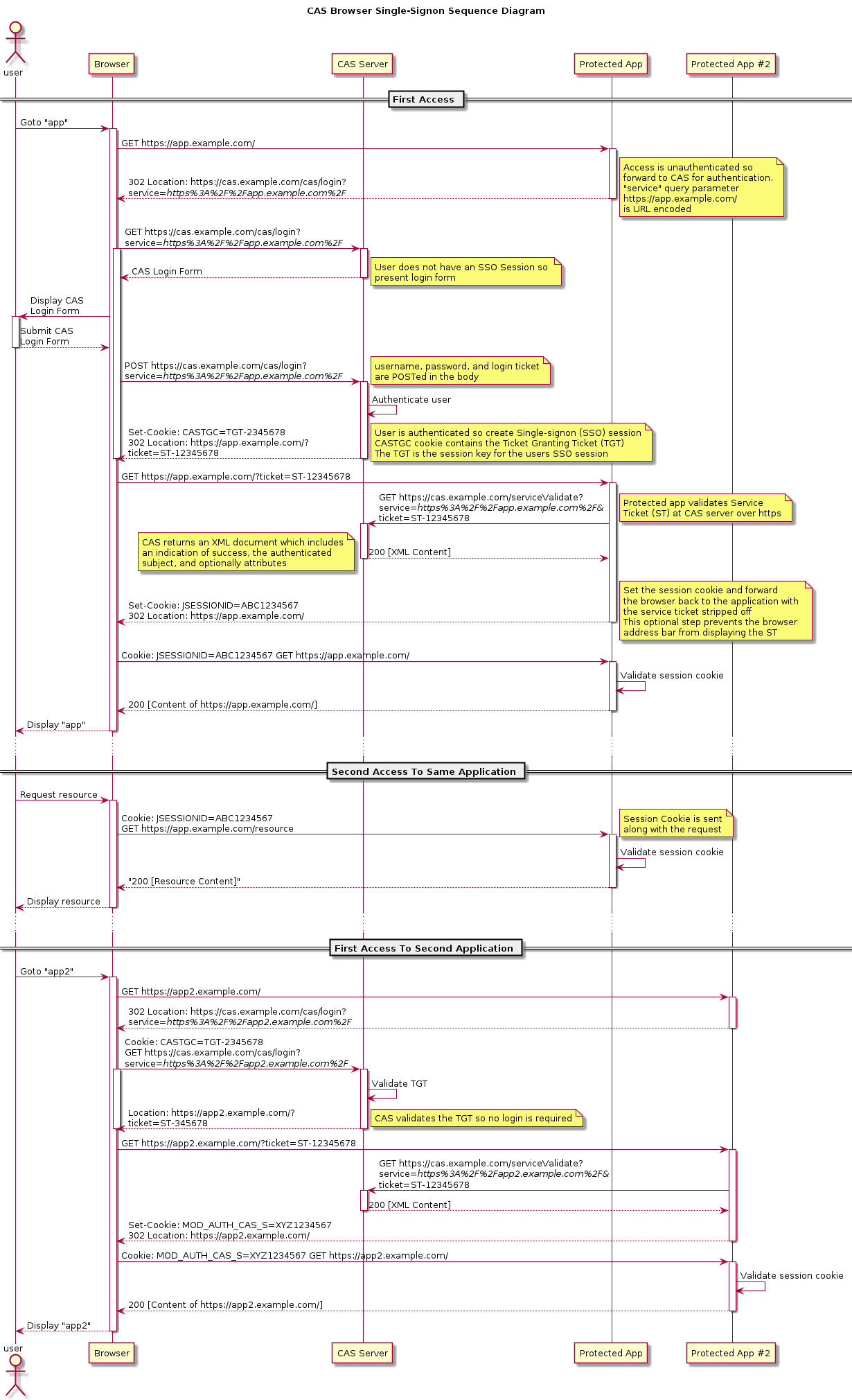
SpringSecurity、shiro、SSO(单点登录)
Session和Cookie的区别和联系以及Session的实现原理
SpringSecurity的认证过程以及与Session的关系
CAS实现SSO

ELK日志实时处理查询系统
Elasticsearch、Logstash、Kibana
日志
logging、log4j、log4j2、logback;commons-logging、slf4j;
web服务器tomcat、ngnix的设计原理消息队列kafka、RocketMQ、Notify、HermesNIO模块以及对应的Netty和Mina、thrift源码序列化和反序列化框架Avro研究Thrift研究Protobuf研究Protostuff研究Hessian

RPC框架dubbo源码SpringAOP源码Spring Cloud、微服务
Spring Cloud Zookeeper:用于服务注册和发现
Spring Cloud Config:分布式配置
Spring Cloud Netflix Eureka:用于rest服务的注册和发现
Spring Cloud Netflix Hystrix:服务的隔离、熔断和降级
Spring Cloud Netflix Zuul:动态路由,API Gateway
SOA与微服务
服务的合并部署、多版本自动快速切换和回滚
服务的治理:限流、降级
服务限流:令牌桶、漏桶
服务降级、服务的熔断、服务的隔离:netflix的hystrix组件
无状态的服务如何做线性扩展:
如一般的web应用,直接使用硬件或者软件做负载均衡,简单的轮训机制
有状态服务如何做线性扩展:
如Redis的扩展:一致性hash,迁移工具
分布式事务
JTA分布式事务接口定义,对此与Spring事务体系的整合
TCC分布式事务概念
TccCompensableAspect切面拦截创建ROOT事务
TccTransactionContextAspect切面使远程RPC调用资源加入到上述事务中,作为一个参与者
TccCompensableAspect切面根据远程RPC传递的TransactionContext的标记创建出分支事务
JTA事务管理实现,类比Jotm、Atomikos等JTA实现
事务的存储和恢复,集群是否共享问题调用方创建CompensableTransaction事务,并加入资源
CompensableMethodInterceptor拦截器向spring事务注入CompensableInvocation资源

一致性算法
raft
ZooKeeper使用的ZAB协议
paxos
分布式系统Quartz,基于数据库锁的抢占式分布式定时器基于数据库基于缓存基于zookeeper一致性理论分布式事务解决方案一致性模型CAP定理BASE 理论强一致性弱一致性最终一致性eBay 事件队列方案TCC (Try-Confirm-Cancel)补偿模式缓存数据最终一致性强一致性(两段提交和三段提交模型, Paxos或者Raft算法)最终一致性SOA微服务Servless分布式系统架构设计分布式事务分布式锁分布式定时器key-value存储系统
redis/memcache
redis配置策略(持久化策略,替换算法等)
redis的部署模式(standalone单机,sentinel哨兵,cluster集群),哨兵的本质是主从切换,cluster是真正的分布式部署可以线性扩展内存资源
redis支持的数据结构
分布式session存储,数据缓存,分布式锁,简单的消息队列,计数器(累加器)