自从计算机、手机被广泛应用于工作、生活、娱乐、学习,那你有没有考虑过QQ的消息、爱奇艺的视频、钉钉的网络会议的数据是如何传输的?这些信息自然是通过网络(WIFI、蜂窝网络等)传播的,而一个简单的通信网络是由路由器、交换机、入网终端等组成的。
本文将对数据在网络中的传输作一个简单的说明,并附上数据自网络层传输的基于eNSP的模拟实验。接下来我们需要对路由器、交换机有一定的了解。
交换机:是一种工作在数据链路层的扩大网络的器材,能为子网络提供一定数量的连接端口,以便于连接更多的终端机(计算机等具有入网及IP地址的设备)。
交换机的工作原理:交换机会按照自身的MAC地址表转发数据帧。
交换机转发数据的原理:
路由器是连接两个及两个以上网络的硬件设备,在不同网络间起网关的作用,也是读取途径其的数据包中地址,然后对照路由表决定数据包如何传递的网络设备。
全球网络是由大量路由器连接成的网络状物理拓扑构成,彼此之间的网段由公网IP地址构成;为了能够实现数据在全球范围内的可达性,每台路由器都会按照路由表转发数据包,前提条件是路由表中已经完成收敛状态。然而,大范围的收敛难以实现,必须引入AS(自制系统)的概念,后续讲述AS。
路由表条目:
路由器转发数据包时:将目的IP地址与路由表项的掩码匹配后,比对是否符合路由条目;若有多条符合,有限使用最长掩码条目(精确匹配),不同协议比对preference值,相同协议比对cost值。
这里我展示了第3节实验的路由表:

pre即preference:管理距离,不同路由协议之间进行选路比较谁的pre值小;
cost:开销,相同路由协议选路时比较谁的cost小;具体开销对应的带宽详见下图:

本实验通过四台终端设备和一台交换机,搭建两个网络段的小型局域网,具体网络拓扑如下:

然后,启动所有设备:

网线上的红点变绿方可成功连接:

接下来为4台主机配置IP地址及子网掩码:

接着通过ICMP协议指令ping分别对同网段、不同网段连通测试:


通过实验我们可知:若没有三层网络设备,不同网段的设备之间无法进行数据的传输通信。
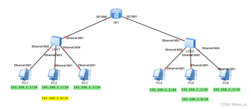
本实验在3.1的基础上增加一台路由器及交换机,具体拓扑如下:

搭建好拓扑后,启动所有设备:

配置终端主机的IP地址及子网掩码:

同网段之间通信,依然成功,PC1~PC3:

不同网段之间数据传输依然不可达:

配置192.168.1.0/24网段和192.168.2.0/24网段的网关:

路由器的接口(网关)配置命令:
system-view //进入系统试图,类似于思科的特权模式
Enter system view, return user view with Ctrl+Z.
[Huawei]int g0/0/0 //进入指定的端口
[Huawei-GigabitEthernet0/0/0]ip add 192.168.1.254 24 //配置接口的IP地址及子网掩码
Dec 4 2022 14:55:03-08:00 Huawei %%01IFNET/4/LINK_STATE(l)[0]:The line protocolIP on the interface GigabitEthernet0/0/0 has entered the UP state.
[Huawei-GigabitEthernet0/0/0]q //退出该接口配置
[Huawei]int g0/0/1
[Huawei-GigabitEthernet0/0/1]ip add 192.168.2.254 24
Dec 4 2022 14:56:15-08:00 Huawei %%01IFNET/4/LINK_STATE(l)[1]:The line protocolIP on the interface GigabitEthernet0/0/1 has entered the UP state.
[Huawei-GigabitEthernet0/0/1]display this //显示该接口的配置命令
接着,分别为6台PC机配置网关地址:

依然采用ICMP协议测试网关、不同网段设备的连通性:

display ip interface brief命令可以查看接口的配置信息:

在华为设备中,链路层发现协议需要手动开启:

注意:华为设备区分成 个等级的配置模式: 默认命令级别为0-3级、用户级别为0-15级和管理员级别为3-15级。
接下来将对VLAN、单臂路由等进行详细讲解。