Wireshark的Endpoints窗口(统计—>Endpoints),给出了各个端点的许多有用的统计数据,包括每个端点的地址,传输发送数据包的数量和字节数。


上面图片(Endpoints窗口)顶部的选项卡(TCP,Ethernet,IPv4,IPv6和UDP)根据协议将当前捕获文件中所有支持和被识别的端口进行分类。单击其中一个选项卡,就可以只显示针对一个具体协议的端口。单击窗口右下角的Endpoints类型多选框,就可以添加额外的协议过滤标签。勾选解析名称多选框,可以开启名称解析功能来查看端点地址。如果在处理大流量且需要过滤出所显示的端点数据,那么可以事先在Wireshark主窗口里应用显示过滤器,然后在端点窗口勾选显示过滤器的限制多选框。此选项会让端点窗口只显示与显示过滤器相匹配的端点。
访问Wireshark的会话窗口(统计—>Conversations)来显示所有在捕获文件中的会话。

使用捕获文件2022.11.281.pcapng举例。下图展示了在这个捕获文件中以字节数目排序的端点列表。

注意:以字节排序后的第一个地址是192.168.0.105(本机地址),此外,拥有这个地址的设备是数据集中最活跃的信息源(进行了最多通信的主机)
第二个地址61.147.236.26是一个公网地址。
有了上述信息,你可以假设:61.147.236.26和192.168.0.105正在各自与很多其他设备进行大量通信,或者这两个IP之间在彼此通信。实际上,最大用量者之间的端点通信是比较常见的。要确定这一点,请打开会话窗口并选中IPv4选项卡,你就可以通过使用字节数对列表进行排序来验证这一点。

你可以使用如下显示过滤表达式来检查会话。
ip.addr == 61.147.236.26 && ip.addr == 192.168.0.105
当在与未知的捕获文件打交道时,有时需要知道文件中协议的分布情况,也就是捕获中TCP,IP,DHCP等所占的百分比是多少。Wireshark提供的协议分层统计(Protocol Hierarchy Statistics)可以帮助你完成此任务。
以上面的捕获文件2022.11.281.pcapng为例,选择统计(Statistics)—>协议分级(Protocol Hierarchy)打开协议分层统计窗口。如下。


协议分层统计窗口就像一张快照,会让你直观地看到网络活动中地各种类型。
Wireshark在显示数据包时,使用名称解析来简化分析。要启用此功能,请选择编辑(Edit)->首选项(Preferences)->Name Resolution。


上面这里有一些Wireshark名称解析的主要选项。
此外Wireshark还提供了其他几个有用的选项
在协议列右键单击其中一个数据包,选择Decode As。这时会弹出一个对话框,从中选择你想要使用的解析器。

选好之后点击ok,就可以立刻将修改应用到捕获文件中去。
Wireshark分析功能中令人满意的一点就是它能够将来自不同包的数据重组成统一易读的格式,一般称作packet transcript。
流跟踪功能可以把从客户端发网服务器的数据都排好序使其变得更易查看。
现有四种类型的流可以被跟踪。
如一个简单的HTTP交互举例来说,选中一个HTTP或TCP数据包,右键单击这个文件并选择追踪流。此时会打开一个新窗口。


一个或一组数据包的大小可以了解很多情况。在正常情况下,一个以太网上的帧最大长度为1518字节,除去以太网,IP以及TCP头,还剩下1460字节以供应用层协议的头或者数据使用。如果你知道报文传输的最小需求,那么我们可以通过一个捕获文件中数据包长度的分布情况,做一些对流量的合理猜测。Wireshark提供了数据包长度窗口,帮助你查看数据包基于其长度的分布情况。
依次点击统计(Statistics)-> 分组长度(packet Lengths)


特别需要注意那些大小为1280~2559字节的数据包统计的行。这些较大的数据包通常表示数据传输,而较小的数据包则表示协议控制序列。
剩下的大多数数据包都是在40~79字节范围内,而处于这个范围的数据包通常是不含数据的TCP控制数据包。
Wireshark的IO图窗口允许你对网络上的吞吐量进行绘图。可以利用这些图,找到数据吞吐的峰值,找出不同协议中的性能时滞,以及比较实时数据流。
选择统计(Statistics)—>IO Graphs。


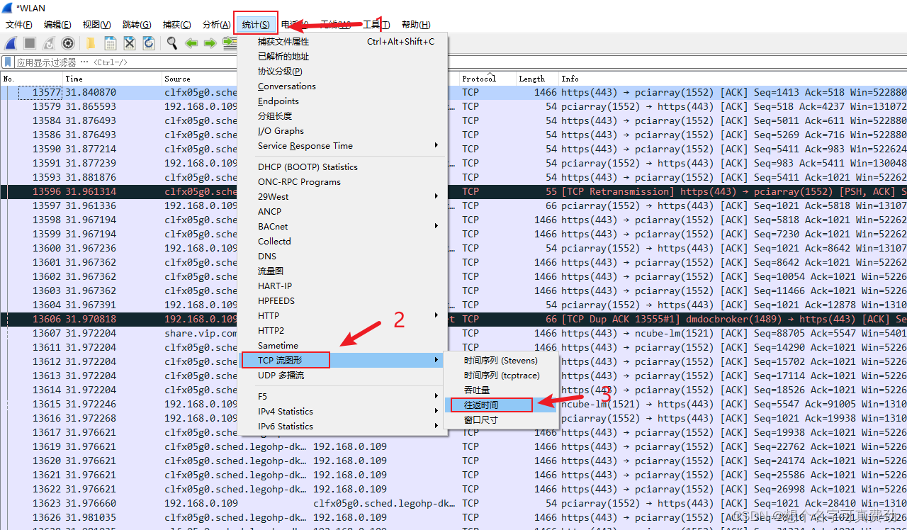
Wireshark中的另一个绘图功能就是对给定捕获文件的双向时间绘图。双向时间(Round-Trip Time,RTT)就是接收数据包确认所需的时间。对双向时间的分析通常被用来寻找通信中的慢点或者瓶颈,以确定是否存在延迟。
选择统计(Statistics)—>TCP流图形(TCP Stram Graph)—>往返时间(Round Trip Time Graph)


图中每一点都代表了一个数据包的双向时间。在默认情况下,这些值以其序列号排序。可以单击这个图中的任何一个点,并在Packet List面板中看到相应的数据包。
数据流绘图功能对于可视化连接以及显示一定时间的数据流非常有用,这些信息使你可以更轻松地了解设备的通信方式。数据流图基本上以列的方式,将主机之间的连接显示出来,并将流量组织到一起,以便于你更直观地解读。
选择统计(Statistics)—>流量图。

