RocketMQ 是阿里巴巴集团基于高可用分布式集群技术,自主研发的云正式商用的专业消息中间件,既可为分布式应用系统提供异步解耦和削峰填谷的能力,同时也具备互联网应用所需的海量消息堆积、高吞吐、可靠重试等特性,是阿里巴巴双 11 使用的核心产品。
如果想要了解RocketMQ的历史,则需了解阿里巴巴中间件团队中的历史。
2011年,Linkin(领英:全球知名的职场社交平台)推出Kafka消息引擎,阿里巴巴中间件团队在研究了Kafka的整体机制和架构设计之后,基于Kafka(Scala语言编写)的设计使用Java进行了完全重写并推出了MetaQ 1.0版本,主要是用于解决顺序消息和海量堆积的问题,由开源社区killme2008维护。课程重点不在此版本,具体见:https://github.com/killme2008/Metamorphosis
2012年,阿里巴巴发现MetaQ原本基于Kafka的架构在阿里巴巴如此庞大的体系下很难进行水平扩展,于是对MetaQ进行了架构重组升级,开发出了MetaQ 2.0,同年阿里把Meta2.0从阿里内部开源出来,取名RocketMQ,为了命名上的规范以及版本上的延续,对外称为RocketMQ3.0。因为RocketMQ3只是RocketMQ的一个过渡版本,课程重点也不在此。
2016年11月28日,阿里巴巴宣布将开源分布式消息中间件RocketMQ捐赠给Apache,成为Apache 孵化项目。在孵化期间,RocketMQ完成编码规约、分支模型、持续交付、发布规约等方面的产品规范化,同时RocketMQ3也升级为RocketMQ4。现在RocketMQ主要维护的是4.x的版本,也是大家使用得最多的版本,所以本书重点将围绕此版本进行详细的讲解,项目地址:https://github.com/apache/rocketmq/
2015年,阿里基于RocketMQ开发了阿里云上的Aliware MQ,Aliware MQ(Message Queue)是RocketMQ的商业版本,是阿里云商用的专业消息中间件,是企业级互联网架构的核心产品,基于高可用分布式集群技术,搭建了包括发布订阅、消息轨迹、资源统计、定时(延时)、监控报警等一套完整的消息云服务。因为Aliware MQ是商业版本,课程也不对此产品进行讲述,产品地址:https://www.aliyun.com/product/rocketmq
2021年,伴随众多企业全面上云以及云原生的兴起,RocketMQ也在github上发布5.0版本。目前来说还只是一个预览版,不过RocketMQ5的改动非常大,同时也明确了版本定位,RocketMQ 5.0定义为云原生的消息、事件、流的超融合平台。本课程也将会根据目前所发布的版本进行针对性的讲述。
编写优雅、高效的代码经验
RocketMQ作为阿里双十一交易核心链路产品,支撑千万级并发、万亿级数据洪峰。读源码可以积累编写高效、优雅代码的经验。
提升微观的架构设计能力,重点在思维和理念
Apache RocketMQ作为Apache顶级项目,它的架构设计是值得大家借鉴的。
解决工作中、学习中的各种疑难杂症
在使用RocketMQ过程中遇到消费卡死、卡顿等问题可以通过阅读源码的方式找到问题并给予解决。
在公司面试中展现优秀的自己
大厂面试中,尤其是阿里系的公司,你有RocketMQ源码体系化知识,必定是一个很大的加分项。

NameServer
命名服务,更新和路由发现 broker服务。NameServer的作用是为消息生产者、消息消费者提供关于主题 Topic 的路由信息,NameServer除了要存储路由的基础信息,还要能够管理 Broker节点,包括路由注册、路由删除等功能。
Producer/Consumer
java版本的MQ客户端实现,包括生产者和消费者。
Broker
它能接收producer和consumer的请求,并调用store层服务对消息进行处理。HA服务的基本单元,支持同步双写,异步双写等模式。
Store
存储层实现,同时包括了索引服务,高可用HA服务实现。
Netty Remoting Server/Netty Remoting Client
基于netty的底层通信实现,所有服务间的交互都基于此模块。也区分服务端和客户端
官方下载地址:http://rocketmq.apache.org/dowloading/releases/
本课程使用的是4.8.0的版本

1)使用IDEA导入已经下载且已经解压后的代码







2)下载且已经解压后的代码导入后执行Maven命令install:
mvn install -Dmaven.test.skip=true

使用Maven验证下没问题
RocketMQ启动必须先启动NameServer,启动类是namesrv/目录下的NamesrvStartup类,不过在运行这个类之前必须要配置环境变量ROCKETMQ_HOME,变量值为RocketMQ的运行主目录。

RocketMQ的运行主目录一般使用新建的方式,同时在运行主目录中创建conf、logs、store三个文件夹,然后从源码目录中distribution目录下的中将broker.conf、logback_broker.xml、logback_namesrv.xml复制到conf目录中。


最后运行namesrv/目录下的NamesrvStartup类的main方法,NameServer启动成功!

在broker模块找到broker模块,同时找到启动类BrokerStartup.java

源码启动前需要修改配置文件broker.conf (修改RocketMQ的消息存储路径)

配置环境变量,同时启动时需要加入参数(指定启动的配置文件)

broker启动成功后的控制台如下:

运行前确保:已经有jdk1.8,Maven(打包需要安装Maven3.2.x)
老版本地址下载:https://codeload.github.com/apache/rocketmq-externals/zip/master
新版本地址:https://github.com/apache/rocketmq-dashboard
解压后如图(以下使用的是老版本,新版本参考老版本即可)

后端管理界面是一个Java工程,独立部署,同时也需要根据不同的环境进行相关的配置。
控制台端口及服务地址配置:
下载完成之后,进入‘\rocketmq-console\src\main\resources’文件夹,打开‘application.properties’进行配置。

进入‘\rocketmq-externals\rocketmq-console’文件夹,执行‘mvn clean package -Dmaven.test.skip=true’,编译生成运行jar包。

编译成功之后,cmd命令进入‘target’文件夹,执行‘java
-jar rocketmq-console-ng-2.0.0.jar’,启动‘rocketmq-console-ng-2.0.0.jar’。

浏览器中输入‘127.0.0.1:8089’,成功后即可进行管理端查看。


整体模块如下:
1.rocketmq-namesrv: 命名服务,更新和路由发现 broker服务。
NameServer 要作用是为消息生产者、消息消费者提供关于主题 Topic 的路由信息,NameServer除了要存储路由的基础信息,还要能够管理 Broker节点,包括路由注册、路由删除等功能
2.rocketmq-broker: mq的核心。
它能接收producer和consumer的请求,并调用store层服务对消息进行处理。HA服务的基本单元,支持同步双写,异步双写等模式。
3.rocketmq-store: 存储层实现,同时包括了索引服务,高可用HA服务实现。
4.rocketmq-remoting: 基于netty的底层通信实现,所有服务间的交互都基于此模块。
5.rocketmq-common: 一些模块间通用的功能类,比如一些配置文件、常量。
6.rocketmq-client: java版本的mq客户端实现
7.rocketmq-filter: 消息过滤服务,相当于在broker和consumer中间加入了一个filter代理。
8.rocketmq-srvutil: 解析命令行的工具类ServerUtil。
9.rocketmq-tools: mq集群管理工具,提供了消息查询等功能
RocketMQ的源码是非常的多,我们没有必要把RocketMQ所有的源码都读完,所以我们把核心、重点的源码进行解读,RocketMQ核心流程如下:
NameServer是整个RocketMQ的“大脑”,它是RocketMQ的服务注册中心,所以RocketMQ需要先启动NameServer再启动Rocket中的Broker。

从源码的启动可知,NameServer单独启动。
入口类:NamesrvController
核心方法:NamesrvController 类中main()->main0-> createNamesrvController()->start() -> initialize()
流程图如下:

核心解读NamesrvController类中createNamesrvController()

在源码中发现还有一个p的参数,直接在启动个参数中送入 -p 就可以打印这个NameServer的所有的参数信息(不过NameServer会自动终止),说明这个-p是一个测试参数。


正常启动时,也可以在启动日志中一定可以找到所有的参数:





核心控制器会启动定时任务: 每隔10s扫描一次Broker,移除不活跃的Broker。
Broker每隔30s向NameServer发送一个心跳包,心跳包包含BrokerId,Broker地址,Broker名称,Broker所属集群名称、Broker关联的FilterServer列表。但是如果Broker宕机,NameServer无法收到心跳包,此时NameServer如何来剔除这些失效的Broker呢?NameServer会每隔10s扫描brokerLiveTable状态表,如果BrokerLive的lastUpdateTimestamp的时间戳距当前时间超过120s,则认为Broker失效,移除该Broker,关闭与Broker连接,同时更新topicQueueTable、brokerAddrTable、brokerLiveTable、filterServerTable。


路由剔除机制中,Borker每隔30S向NameServer发送一次心跳,而NameServer是每隔10S扫描确定有没有不可用的主机(120S没心跳),那么问题就来了!这种设计是存在问题的,就是NameServer中认为可用的Broker,实际上已经宕机了,那么,某一时间段,从NameServer中读到的路由中包含了不可用的主机,会导致消息的生产/消费异常,不过不用担心,在生产和消费端有故障规避策略及重试机制可以解决以上问题(原理后续源码解读)。这个设计符合RocketMQ的设计理念:整体设计追求简单与性能,同时这样设计NameServer是可以做到无状态化的,可以随意的部署多台,其代码也非常简单,非常轻量。

RocketMQ有两个触发点来删除路由信息:
NameServer定期扫描brokerLiveTable检测上次心跳包与当前系统的时间差,如果时间超过120s,则需要移除broker。
Broker在正常关闭的情况下,会执行unregisterBroker指令这两种方式路由删除的方法都是一样的,都是从相关路由表中删除与该broker相关的信息。
在消费者启动之后,第一步都要从NameServer中获取Topic相关信息
RouteInfoManager类中有一个读写锁的设计

消息发送时客户端会从NameServer获取路由信息,同时Broker会定时更新NameServer的路由信息,所以路由表会有非常频繁的以下操作:
1、 生产者发送消息时需要频繁的获取。对表进行读。
RouteInfoManager类

2、 Broker定时(30s)会更新一个路由表。对表进行写。
RouteInfoManager类

因为Broker每隔30s向NameServer发送一个心跳包,这个操作每次都会更新Broker的状态,但同时生产者发送消息时也需要Broker的状态,要进行频繁的读取操作。所以这个地方就有一个矛盾,Broker的状态会被经常性的更新,同时也会被更加频繁的读取。这里如何提高并发,尤其是生产者进行消息发送时的并发,所以这里使用了读写锁机制(针对读多写少的场景)。
synchronized和ReentrantLock基本都是排他锁,排他锁在同一时刻只允许一个线程进行访问,而读写锁在同一时刻可以允许多个读线程访问,但是在写线程访问时,所有的读线程和其他写线程均被阻塞。读写锁维护了一对锁,一个读锁和一个写锁,通过分离读锁和写锁,使得并发性相比一般的排他锁有了很大提升。
NameServer存储以下信息:
topicQueueTable:Topic消息队列路由信息,消息发送时根据路由表进行负载均衡
brokerAddrTable:Broker基础信息,包括brokerName、所属集群名称、主备Broker地址
clusterAddrTable:Broker集群信息,存储集群中所有Broker名称
brokerLiveTable:Broker状态信息,NameServer每次收到心跳包是会替换该信息
filterServerTable:Broker上的FilterServer列表,用于类模式消息过滤。

NameServer的实现基于内存,NameServer并不会持久化路由信息,持久化的重任是交给Broker来完成。这样设计可以提高NameServer的处理能力。

项目实战部署分析:
假设一个RocketMQ集群部署在两个机房,每个机房都有一些NameServer、Broker和客户端节点,当两个机房的链路中断时,所有的NameServer都可以提供服务,客户端只能在本机房的NameServer中找到本机房的Broker。
RocetMQ集群中,NameSever之间是不需要互相通信的,所以网络分区对NameSever本身的可用性是没有影响的,如果NameSever检测到与Broker的连接中断了,NameServer会认为这个Broker不再能提供服务,NameServer会立即把这个Broker从路由信息中移除掉,避免客户端连接到一个不可用的Broker上去。
网络分区后,NameSever 收不到对端机房那些Broker的心跳,这时候,每个Namesever上都只有本机房的Broker信息。
1、Broker启动流程分析
2、消息存储设计
3、消息写入流程
4、亮点分析:NRS与NRC的功能号设计
5、亮点分析:同步双写数倍性能提升的CompletableFuture
6、亮点分析:Commitlog写入时使用可重入锁还是自旋锁?
7、亮点分析:零拷贝技术之MMAP提升文件读写性能
8、亮点分析:堆外内存机制

在RocketMQ中Broker的处理是最多的,所以我们先分析Broker的启动流程。核心流程图如下




Kafka 中文件的布局是以 Topic/partition ,每一个分区一个物理文件夹,在分区文件级别实现文件顺序写,如果一个Kafka集群中拥有成百上千个主题,每一个主题拥有上百个分区,消息在高并发写入时,其IO操作就会显得零散(消息分散的落盘策略会导致磁盘IO竞争激烈成为瓶颈),其操作相当于随机IO,即 Kafka 在消息写入时的IO性能会随着 topic 、分区数量的增长,其写入性能会先上升,然后下降。而 RocketMQ在消息写入时追求极致的顺序写,所有的消息不分主题一律顺序写入 commitlog 文件,并不会随着 topic 和 分区数量的增加而影响其顺序性。在消息发送端,消费端共存的场景下,随着Topic数的增加Kafka吞吐量会急剧下降,而RocketMQ则表现稳定。因此Kafka适合Topic和消费端都比较少的业务场景,而RocketMQ更适合多Topic,多消费端的业务场景。
RocketMQ 主要存储的文件包括 Commitlog 文件、 ConsumeQueue 文件、 IndexFile。RocketMQ 将所有主题的消息存储在同一文件,确保消息发送时顺序写文件,尽最大的能力确保消息发送的高性能与高吞吐量。但由于一般的消息中间件是基于消息主题的订阅机制,这样便给按照消息主题检索消息带来了极大的不便。为了提高消息消费的效率, RocketMQ 引入了 ConsumeQueue 消息队列文件,每个消息主题包含多个消息消费队列,每个消息队列有一个消息文件。RocketMQ 还引入了IndexFile 索引文件,其主要设计理念就是为了加速消息的检索性能,可以根据消息的属性快速从 Commitlog 文件中检索消息。整体如下:

1 ) CommitLog :消息存储文件,所有消息主题的消息都存储在 CommitLog 文件中2 ) ConsumeQueue :消息消费队列,消息到达 CommitLog 文件后,将异步转发到消息消费队列,供消息消费者消费3 ) IndexFile :消息索引文件,主要存储消息 Key与Offset 的对应关系
CommitLog 以物理文件的方式存放,每台 Broker 上的 CommitLog 被本机器所有 ConsumeQueue 共享,在CommitLog 中,一个消息的存储长度是不固定的, RocketMQ采取一些机制,尽量向CommitLog 中顺序写 ,但是随机读。commitlog 文件默认大小为lG ,可通过在 broker 置文件中设置 mapedFileSizeCommitLog 属性来改变默认大小。

Commitlog文件存储的逻辑视图如下,每条消息的前面4个字节存储该条消息的总长度。但是一个消息的存储长度是不固定的。

ConsumeQueue
ConsumeQueue 是消息的逻辑队列,类似数据库的索引文件,存储的是指向物理存储的地址。每个Topic下的每个 Message Queue 都有一个对应的 ConsumeQueue 文件。


ConsumeQueue中存储的是消息条目,为了加速 ConsumeQueue 消息条目的检索速度与节省磁盘空间,每一个 Consumequeue条目不会存储消息的全量信息,消息条目如下:

ConsumeQueue 即为Commitlog 文件的索引文件, 其构建机制是 当消息到达 Commitlog 文件后 由专门的线程产生消息转发任务,从而构建消息消费队列文件(ConsumeQueue )与下文提到的索引文件。存储机制这样设计有以下几个好处:1 ) CommitLog 顺序写 ,可以大大提高写入效率。(实际上,磁盘有时候会比你想象的快很多,有时候也比你想象的慢很多,关键在如何使用,使用得当,磁盘的速度完全可以匹配上网络的数据传输速度。目前的高性能磁盘,顺序写速度可以达到600MB/s ,超过了一般网卡的传输速度,这是磁盘比想象的快的地方 但是磁盘随机写的速度只有大概100KB/s,和顺序写的性能相差 6000 倍!)2 )虽然是随机读,但是利用操作系统的 pagecache 机制,可以批量地从磁盘读取,作为 cache 存到内存中,加速后续的读取速度。同时因为ConsumeQueue中每一条消息的索引是固定长度,所以也能够确保消息消费时的时间复杂度保持在O(1)。3 )为了保证完全的顺序写,需要 ConsumeQueue 这个中间结构 ,因为ConsumeQueue 里只存偏移量信息,所以尺寸是有限的,在实际情况中,大部分的 ConsumeQueue 能够被全部读入内存,所以这个中间结构的操作速度很快,可以认为是内存读取的速度。此外为了保证 CommitLog和ConsumeQueue 的一致性, CommitLog 里存储了 Consume Queues 、Message Key、 Tag 等所有信息,即使 ConsumeQueue 丢失,也可以通过 commitLog 完全恢复出来。
IndexFile
index 存的是索引文件,这个文件用来加快消息查询的速度。消息消费队列 RocketMQ 专门为消息订阅构建的索引文件 ,提高根据主题与消息检索消息的速度 ,使用Hash索引机制,具体是Hash槽与Hash冲突的链表结构

Config
config 文件夹中 存储着Topic和Consumer等相关信息。主题和消费者群组相关的信息就存在在此。topics.json : topic 配置属性subscriptionGroup.json :消息消费组配置信息。delayOffset.json :延时消息队列拉取进度。consumerOffset.json :集群消费模式消息消进度。consumerFilter.json :主题消息过滤信息。




RocketMQ使用Netty处理网络,broker收到消息写入的请求就会进入SendMessageProcessor类中processRequest方法。

最终进入DefaultMessageStore类中asyncPutMessage方法进行消息的存储

然后消息进入commitlog类中的asyncPutMessage方法进行消息的存储

整个存储设计层次非常清晰,大致的层次如下图:

业务层:也可以称之为网络层,就是收到消息之后,一般交给SendMessageProcessor来分配(交给哪个业务来处理)。DefaultMessageStore,这个是存储层最核心的入口。
存储逻辑层:主要负责各种存储的逻辑,里面有很多跟存储同名的类。
存储I/O层:主要负责存储的具体的消息与I/O处理。
RocketMQ的通讯使用的是Netty,作为客户端核心类有两种:RemotingCommand与NettyRemotingClient。
RemotingCommand主要处理消息的组装:包括消息头、消息序列化与反序列化。
NettyRemotingClient主要处理消息的发送:包括同步、异步、单向、注册等操作。


因为RocketMQ消息种类比较众多,所以对于消息的发送,使用了一个类似于功能号的设计。
客户端发送消息时定义一个code,对应一个功能,服务端注册一个业务处理,对应一个code的业务处理。
code对应码表RequestCode类。
例如:从生产者客户端代码,跳入到NRC的代码:NettyRemotingClient

MQClientAPIImpl类中的sendMessage()中

NettyRemotingClient类

而在NRS中,只需要将服务端需要处理的ExecutorService注册到NRS组件中即可。
在启动流程中BrokerController类中的initialize()中


注意:功能号的设计并对客户端和服务端不是一对一的,在服务端往往处理是可以将不同的功能号对应到一个处理的任务中。
在RocketMQ4.7.0之后,RocketMQ大量使用Java中的异步编程接口CompletableFuture。尤其是在Broker端进行消息接收处理时。
比如:DefaultMessageStore类中asyncPutMessage方法


Future接口正是设计模式中Future模式的一种实现:如果一个请求或任务比较耗时,可以将方法调用改为异步,方法立即返回,任务则使用主线程外的其他线程异步执行,主线程继续执行。当需要获取计算结果时,再去获取数据。
在Master-Slave主从架构下,Master 节点与 Slave 节点之间数据同步/复制的方式有同步双写和异步复制两种模式。同步双写是指Master将消息成功落盘后,需要等待Slave节点复制成功(如果有多个Slave,成功复制一个就可以)后,再告诉客户端消息发送成功。

RocketMQ 4.7.0 以后合理使用CompletableFuture对同步双写进行性能优化,使得对消息的处理流式化,大大提高了Broker的接收消息的处理能力。
RocketMQ在写入消息到CommitLog中时,使用了锁机制,即同一时刻只有一个线程可以写CommitLog文件。CommitLog 中使用了两种锁,一个是自旋锁,另一个是重入锁。源码如下:


这里注意lock锁的标准用法是try-finally处理(防止死锁问题)
另外这里锁的类型可以自主配置。
RocketMQ 官方文档优化建议:异步刷盘建议使用自旋锁,同步刷盘建议使用重入锁,调整Broker配置项useReentrantLockWhenPutMessage,默认为false;

同步刷盘时,锁竞争激烈,会有较多的线程处于等待阻塞等待锁的状态,如果采用自旋锁会浪费很多的CPU时间,所以“同步刷盘建议使用重入锁”。
异步刷盘是间隔一定的时间刷一次盘,锁竞争不激烈,不会存在大量阻塞等待锁的线程,偶尔锁等待就自旋等待一下很短的时间,不要进行上下文切换了,所以采用自旋锁更合适。
RocketMQ底层对commitLog、consumeQueue之类的磁盘文件的读写操作都采用了mmap技术。具体到代码里面就是利用JDK里面NIO的MapperByteBuffer的map()函数,来先将磁盘文件(CommitLog文件、consumeQueue文件)映射到内存里来。
假如没有使用mmap技术的时候,使用最传统和基本普通文件进行io操作会产生数据多拷贝问题。比如从磁盘上把数据读取到内核IO缓冲区里面,然后再从内核IO缓冲区中读取到用户进程私有空间里去,然后我们才能拿到这个数据。
MMAP内存映射是在硬盘上文件的位置和应用程序缓冲区(application buffers)进行映射(建立一种一一对应关系),由于mmap()将文件直接映射到用户空间,所以实际文件读取时根据这个映射关系,直接将文件从硬盘拷贝到用户空间,只进行了一次数据拷贝,不再有文件内容从硬盘拷贝到内核空间的一个缓冲区。

MMAP属于零拷贝技术的一种。
零拷贝(英语: Zero-copy) 技术是指计算机执行操作时,CPU不需要先将数据从某处内存复制到另一个特定区域。这种技术通常用于通过网络传输文件时节省CPU周期和内存带宽。
mmap技术在地址映射的过程中对文件的大小是有限制的,在1.5G~2G之间,所以,RocketMQ就会把单个的commitLog文件大小控制在1GB,consumeQueue文件大小控制在5.72MB,这样就在读写的时候,方便的进行内存映射了。
Broker启动时MMAP相关源码如下:
MappedFile类的init方法

生产者发送消息时MMAP相关消息写入源码如下:

CommitLog类中的doAppend方法:具体进行消息格式的排列:

CommitLog之Message格式(可做参考)

一般情况下RocketMQ是通过MMAP内存映射,生产时消息写入内存映射文件,然后消费的时候再读。但是RocketMQ还提供了一种机制。堆外内存机制:TransientStorePool,短暂的存储池(堆外内存)。
开启堆外内存需要修改配置文件broker:transientStorePoolEnable=true

同时如果开启了堆外内存缓冲区的话,集群模式必须是异步刷盘的模式同时该Broker必须为主节点,通过查看源码我们可以可以看到这一限制:
DefaultMessageStore. DefaultMessageStore()


从堆外内存的流程图也可以看出,堆外内存的消息写入明显要多一个步骤,所以堆外内存缓冲区的设置一定要求是异步才行。

RocketMQ单独创建一个ByteBuffer内存缓存池,用来临时存储数据,数据先写入该内存映射中,然后由commit线程定时将数据从该内存复制到与目标物理文件对应的内存映射中。RocketMQ引入该机制主要的原因是提供一种内存锁定,将当前堆外内存一直锁定在内存中,避免被进程将内存交换到磁盘。同时因为是堆外内存,这么设计可以避免频繁的GC。
在DefaultMessageStore类中,开启堆外缓冲配置则进行堆外内存池初始化(TransientStorePool)

在创建MappedFile时如果检测到有堆外内存配置。这里就会把堆外内存通过borrowBuffer()赋给writeBuffer

从6.4章节中的消息写入流程继续,消息最终会进入mappedFile中处理。

经过几个转跳后,进入appendMessagesInner方法中

以上就可知如果有堆外内存缓冲区的话,ByteBuffer的来源是不同的。不过这里要注意,如果是堆外内存缓冲区,消息写入到ByteBuffer的话,还只是写入一个临时区域(不像默认模式本身就是mmap映射的内存,直接写入就进入了磁盘和内存的映射),所以,这里还需要一个步骤,就是从临时区域到正式区域。RocketMQ这里使用的是定时任务处理(并且是借用异步刷盘的定时任务来处理)。
这里需要回到CommitLog的构造方法,在CommitLog构造的时候,会选择启动一个定时任务来处理堆外内存






上述跳转比较麻烦,但是记住一个点就是堆外内存的数据写入本质上是分成两个阶段:
一个阶段先写入堆外内存,另外一个阶段通过定时任务再写入文件。

从图中可以发现,默认方式,Mmap+PageCache的方式,读写消息都走的是pageCache(MappedByteBuffer类),这样子读写都在pagecache里面不可避免会有锁的问题,在并发的读写操作情况下,会出现缺页中断降低,内存加锁,污染页的回写(脏页面)。
而如果采用堆外缓冲区,DirectByteBuffer(堆外内存)+PageCache的两层架构方式,这样子可以实现读写消息分离,写入消息时候写到的是DirectByteBuffer——堆外内存中,读消息走的是PageCache(MappedByteBuffer类),带来的好处就是,避免了内存操作的很多容易堵的地方,降低了时延,比如说缺页中断降低,内存加锁,污染页的回写。
所以使用堆外缓冲区的方式相对来说会比较好,但是肯定的是,需要消耗一定的内存,如果服务器内存吃紧就不推荐这种模式,同时的话,堆外缓冲区的话也需要配合异步刷盘才能使用(因为写数据分成了两步,同步刷盘延迟就会比较大)。
下面是一个生产者发送消息的demo(同步发送)

主要做了几件事:



DefaultMQProducerImpl类start()

DefaultMQProducerImpl类

整个JVM中只存在一个MQClientManager实例,维护一个MQClientInstance缓存表
DefaultMQProducerImpl类start()

一个clientId只会创建一个MQClientInstance

clientId生成规则:IP@instanceName@unitName
ClientConfig类

RocketMQ中消息发送者、消息消费者都属于”客户端“
每一个客户端就是一个MQClientInstance,每一个ClientConfig对应一个实例。
故不同的生产者、消费端,如果引用同一个客户端配置(ClientConfig),则它们共享一个MQClientInstance实例。所以我们在定义的的时候要注意这种问题(生产者和消费者如果分组名相同容易导致这个问题)

MQClientInstance类start()

MQClientInstance类startScheduledTask()

我们从一个生产者案例的代码进入代码可知:DefaultMQProducerImpl中的sendDefaultImpl()是生产者消息发送的核心方法


从核心方法可知消息发送就是4个步骤:验证消息、查找路由、选择队列、消息发送。



采用了最简单的轮询算法,这种算法有个很好的特性就是,保证每一个Queue队列的消息投递数量尽可能均匀。这种算法只要消息投递过程中没有发生重试的话,基本上可以保证每一个Queue队列的消息投递数量尽可能均匀。当然如果投递中发生问题,比如第一次投递就失败,那么很大的可能性是集群状态下的一台Broker挂了,所以在重试发送中进行规避。这样设置也是比较合理的。
采用此策略后,每次向Broker成功或者异常的发送,RocketMQ都会计算出该Borker的可用时间(发送结束时间-发送开始时间,失败的按照30S计算),并且保存,方便下次发送时做筛选。


除了记录Broker的发送消息时长之外,还要计算一个Broker的不可用时长。这里采用一个经验值:
如果消息时长在550ms之内,不可用时长为0。
达到550ms,不可用时长为30S
达到1000ms,不可用时长为60S
达到2000ms,不可用时长为120S
达到3000ms,不可用时长为180S
达到15000ms,不可用时长为600S
以最大的计算。


有了以上的Broker规避信息后发送消息就非常简单了。
在开启故障延迟机制策略步骤如下:
1、根据消息队列表时做轮训
2、选好一个队列
3、判断该队列所在Broker是否可用
4、如果是可用则返回该队列,队列选择逻辑结束
5、如果不可用,则接着步骤2继续
6、如果都不可用,则随机选一个
代码如下:

从这种策略上可以很明显看到,默认队列选择是轮训策略,而故障延迟选择队列则是优先考虑消息的发送时长短的队列。那么如何选择呢?
首先RocketMQ默认的发送失败有重试策略,默认是2,也就是如果向不同的Broker发送三次都失败了那么这条消息的发送就失败了,作为RocketMQ肯定是尽力要确保消息发送成功。所以给出以下建议。
如果是网络比较好的环境,推荐默认策略,毕竟网络问题导致的发送失败几率比较小。
如果是网络不太好的环境,推荐故障延迟机制,消息队列选择时,会在一段时间内过滤掉RocketMQ认为不可用的broker,以此来避免不断向宕机的broker发送消息,从而实现消息发送高可用。
当然以上成立的条件是一个Topic创建在2个Broker以上的的基础上。



Producer、Consumer连接的建立时机,有何关系?

源码分析一波:
DefaultMQProducerImpl类中sendKernelImpl方法





根据源码分析:客户端(MQClientInstance)中连接的建立时机为按需创建,也就是在需要与对端进行数据交互时才建立的。建立的是长连接。

连续发送5条消息,消息是不定长,首先所有信息先放入 Commitlog中,每一条消息放入Commitlog的时候都需要上锁,确保顺序的写入。
当Commitlog写成功了之后。数据通过ReputMessageService类定时同步到ConsunmeQueue中,写入Consume Queue的内容是定长的,固定是20个Bytes(offset 8个、size 4个、Hashcode of Tag 8个)。
这种设计非常的巧妙:
查找消息的时候,可以直按根据队列的消息序号,计算出索引的全局位置(比如序号2,就知道偏移量是20),然后直接读取这条索引,再根据索引中记录的消息的全局位置,找到消息。这两次查找是差不多的:第一次在通过序号在consumer Queue中获取数据的时间复杂度是O(1),第二次查找commitlog文件的时间复杂度也是O(1),所以消费时查找数据的时间复杂度也是O(1)。
DefaultMessageStore. start()

maxPhysicalPosInLogicQueue 就是commitlog的文件名(这个文件记录的最小偏移量)
ReputMessageService.run()
ReputMessageService线程每执行一次任务推送休息1毫秒就继续尝试推送消息

1)返回reputFromOffset偏移量开始的全部有效数据(commitlog文件)。然后循环读取每一条消息。
2)从result返回的ByteBuffer中循环读取消息,一次读取一条,创建DispatchRequest对象。如果消息长度大于0,则调用doDispatch方法。最终将分别调用CommitLogDispatcherBuildConsumeQueue(构建消息消费队列)CommitLogDispatcherBuildIndex(构建索引文件)。

3)构建消息消费队列








DefaultMQPushConsumerImpl类是核心类



消费者的一种消费模式。一个Consumer
Group中的各个Consumer实例分摊去消费消息,即一条消息只会投递到一个Consumer Group下面的一个实例。
实际上,每个Consumer是平均分摊Message
Queue的去做拉取消费。例如某个Topic有3条Q,其中一个Consumer Group 有 3 个实例(可能是 3 个进程,或者 3 台机器),那么每个实例只消费其中的1条Q。
而由Producer发送消息的时候是轮询所有的Q,所以消息会平均散落在不同的Q上,可以认为Q上的消息是平均的。那么实例也就平均地消费消息了。
这种模式下,消费进度 (Consumer Offset) 的存储会持久化到Broker 。
代码演示
[外链图片转存失败,源站可能有防盗链机制,建议将图片保存下来直接上传(img-ARadJII4-1677492460948)(file:///C:\Users\ADMINI~1\AppData\Local\Temp\msohtmlclip1\01\clip_image004.jpg)]
[外链图片转存失败,源站可能有防盗链机制,建议将图片保存下来直接上传(img-fEoQyoof-1677492460949)(file:///C:\Users\ADMINI~1\AppData\Local\Temp\msohtmlclip1\01\clip_image006.jpg)]

消费者的一种消费模式。消息将对一个Consumer
Group下的各个Consumer实例都投递一遍。即即使这些 Consumer 属于同一个Consumer Group,消息也会被Consumer Group 中的每个Consumer都消费一次。
实际上,是一个消费组下的每个消费者实例都获取到了topic下面的每个Message Queue去拉取消费。所以消息会投递到每个消费者实例。
这种模式下,消费进度 (Consumer Offset) 会存储持久化到实例本地 。
代码演示

在集群消费模式下,每条消息只需要投递到订阅这个topic的Consumer Group下的一个实例即可。RocketMQ采用主动拉取的方式拉取并消费消息,在拉取的时候需要明确指定拉取哪一条message queue。
而每当实例的数量有变更,都会触发一次所有实例的负载均衡,这时候会按照queue的数量和实例的数量平均分配queue给每个实例。
默认的分配算法是AllocateMessageQueueAveragely
还有另外一种平均的算法是AllocateMessageQueueAveragelyByCircle,也是平均分摊每一条queue,只是以环状轮流分queue的形式
如下图:

需要注意的是,集群模式下,queue都是只允许分配只一个实例,这是由于如果多个实例同时消费一个queue的消息,由于拉取哪些消息是consumer主动控制的,那样会导致同一个消息在不同的实例下被消费多次,所以算法上都是一个queue只分给一个consumer实例,一个consumer实例可以允许同时分到不同的queue。
通过增加consumer实例去分摊queue的消费,可以起到水平扩展的消费能力的作用。而有实例下线的时候,会重新触发负载均衡,这时候原来分配到的queue将分配到其他实例上继续消费。
但是如果consumer实例的数量比message queue的总数量还多的话,多出来的consumer实例将无法分到queue,也就无法消费到消息,也就无法起到分摊负载的作用了。所以需要控制让queue的总数量大于等于consumer的数量。

由于广播模式下要求一条消息需要投递到一个消费组下面所有的消费者实例,所以也就没有消息被分摊消费的说法。
在实现上,其中一个不同就是在consumer分配queue的时候,所有consumer都分到所有的queue。
一般我们在消费时使用回调函数的方式,使用得最多的是并发消费,消费者客户端代码如下:

参考RocketMQ核心流程

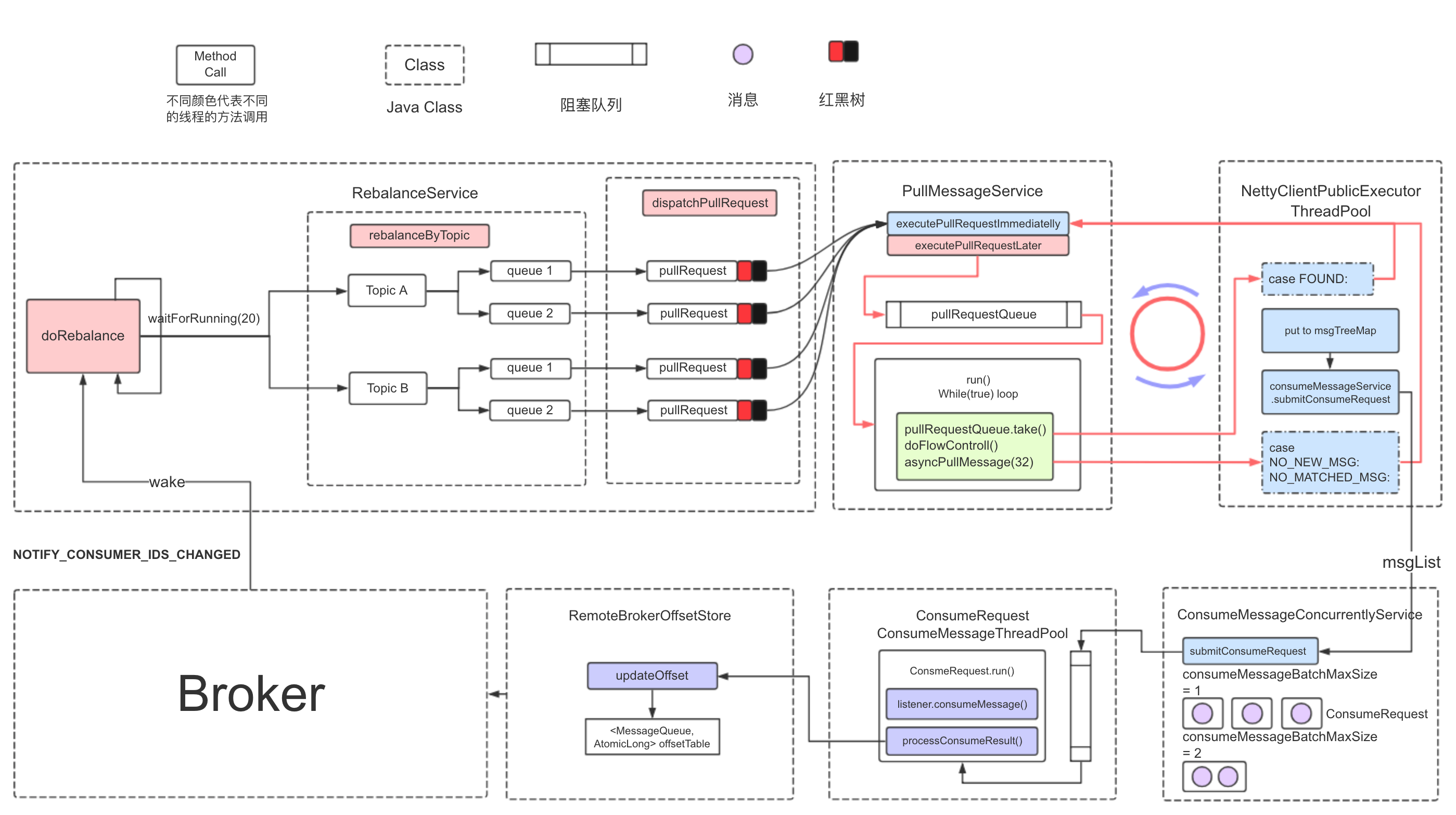
在RocketMQ的消费时,整体流程如下:

在消费者启动之后,第一步都要从NameServer中获取Topic相关信息。
这一步设计到组件之间的交互,RocketMQ使用功能号来设计的。GET_ROUTEINFO_BY_TOPIC在idea上使用ctrl+H 查找功能。很快就定位这段代码:
MQClientInstance类中



最终在MQClientAPIImpl类中完成调用

具体这里是30S定时执行一次。
在消费消息前,需要获取当前分组已经消费的相关信息:ConsumerList
MQClientInstance类的start()

这里就是每间隔20S就执行一个doRebalance方法



进入RebalanceImpl类

再进入具体的类,如果是广播消费模式,则不需要从服务器获取消费进度(广播消费模式把进度在本地<消费端>进行存储)

而广播消费模式,则需要从服务器获取消费进度相关信息,具体如下:



在分配完消费者对应的Queue之后,如果是集群模式的话,需要获取这个消费者对应Queue的消费Offset,便于后续拉取未消费完的消息。
RebalanceImpl类中rebalanceByTopic方法


进入RebalancePushImpl类








最终进入DefaultMQPushConsumerImpl类的pullMessage方法





这里要注意,因为RocketMQ的推模式是基于拉模式实现的,因为拉消息是一批批拉,所以不能做到拉一批提交一次偏移量,所以这里使用定时任务进行偏移量的更新。
MQClientInstance类中的start方法









顺序消费代码:
顺序消费的流程和并发消费流程整体差不多,唯一的多的就是使用锁机制来确保一个队列同时只能被一个消费者消费,从而确保消费的顺序性
ConsumeMessageOrderlyService类

这里有一个定时任务,是每个20秒运行一次(周期性的去续锁,锁的有效期是60S)







之前在消费的流程中,尤其是针对顺序消息,感觉上会有卡死的现象,由于顺序消息中需要到Broker中加锁,如果消费者某一个挂了,那么在Broker层是维护了60s的时间才能释放锁,所以在这段时间只能,消费者是消费不了的,在等待锁。
另外如果还有Broker层面也挂了,如果是主从机构,获取锁都是走的Master节点,如果Master节点挂了,走Slave消费,但是slave节点上没有锁,所以顺序消息如果发生了这样的情况,也是会有卡死的现象。







在并发消费的时候,当我们启动了非常多的消费者,维护了非常多的topic的时候、或者queue比较多的时候,你可以看到消费的流程的交互是比较多的(5~6步),要启动多线程,也要做相当多的事情,所以你会感觉要启动较长的时间才能消费。
还有顺序消费的时候,如果是之前的消费者挂了,这个锁要60秒才会释放,也会导致下一个消费者启动的时候需要等60s才能消费。
这个流程比较复杂,建议有兴趣的同学可以根据这张图研究下

业务场景:用户A转账100元给用户B,这个业务比较简单,具体的步骤:
1、用户A的账户先扣除100元
2、再把用户B的账户加100元

如果在同一个数据库中进行,事务可以保证这两步操作,要么同时成功,要么同时不成功。这样就保证了转账的数据一致性。
但是在微服务架构中,因为各个服务都是独立的模块,都是远程调用,都没法在同一个事务中,都会遇到分布式事务问题。

RocketMQ采用两阶段提交,把扣款业务和加钱业务异步化,在A系统扣款成功后,发送“扣款成功消息”到消息中间件;B系统中加钱业务订阅“扣款成功消息”,再对用户进行加钱。
在哪个阶段向RocketMQ发送消息?
1、先扣款后再向RocketMQ发消息
先扣款再发送消息,万一发送消息超时了(MQ中有可能成功,有可能失败),那这个状态就很难判断了
2、先向RocketMQ发消息后再扣款
扣款成功消息发送成功,但是如果本地扣款业务失败了,那消息已经发给MQ了,第二阶段的加钱就会执行成功。
所以我们发现,无论是哪种方案,处理起来都会有问题。
其实仔细分析下,问题的关键点,就是RocketMQ改变不了消息发送者的事务状态。所以RocketMQ的分布式事务方案进行了优化。

所以RocketMQ在分布式事务中引入了半事务及事务回查机制。
半事务:
发一个消息到rocketmq,但该消息只储存在commitlog中,但consumeQueue中不可见,也就是消费端(订阅端)无法看到此消息。
事务回查:
RocketMq会定时遍历commitlog中的半事务消息,这个事务回查机制就可以站在 RocketMQ的角度参与消息发送者的事务中。

这个是分布式事务的生产者,完成了半事务的发送。
通过事务回查,如果在TransactionListenerImpl类executeLocalTransaction方法中,如果本地事务执行成功,则提交commit_message,消费端即可消费消息

如果有一些比较耗时的操作导致,不能在这个步骤确认的话,可以提交UNKNOW,交给定时的任务回查来处理

另外一点,如果担心生产者发生故障导致分布式事务的问题话,定时事务回查是可以在生产者群组中做的。
我们可以做一个这样的案例,一个生产者1,一个生产者2,消费发送时的分组是一样,都使用分布式事务消息。
生产者1发生故障了,消息状态还是一个UNKNOW状态,只要生产者2还存活,生产者2就可以帮助生产者1完成事务回查的确认,从而不会有单点故障问题。







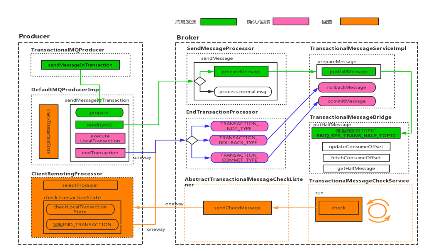
从分布式事务的流程上,我们分析源码,可以从消息发送,确认/回滚 ,回查三个方面。

Producer



Broker
RocketMQ使用Netty处理网络,broker收到消息写入的请求就会进入SendMessageProcessor类中processRequest方法。

最终进入DefaultMessageStore类中asyncPutMessage方法进行消息的存储



结合图同时结合代码,我们可以看到,在事务消息发送时,消息实际存储的主题是一个系统主题:RMQ_SYS_TRANS_HALF_TOPIC
同时消息中保存着消息的原有主题相关的信息与队列

Producer
DefaultMQProducerImpl类sendMessageInTransaction方法



Broker

EndTransactionProcessor类



Producer
事务回查中,Producer是服务端,所以需要注册服务处理


DefaultMQProducerImpl类checkTransactionState方法


DefaultMQProducerImpl类processTransactionState方法




Broker
在Broker启动的时候,是要作为客户端,定期的访问客户端做事务回查。
回顾到之前讲到《6.1 Broker启动流程分析》









事务回查是Broker发起的一次定时的网络调用(每隔60s),所以事务回查在客户端启动的时候第一次不一定是60s的间隔,一般会小于60s(因为事务回查是broker发起的,并不是client端定时发起)
下一篇:进程控制(详解)