一、结构

二、功能介绍
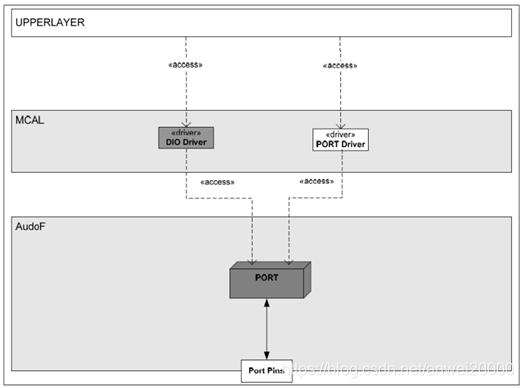
DIO(数字输入输出)驱动模块主要是对端口(Port),通道(Channel)和通道组(ChannelGroup)进行读写操作。
通道(Channel):指引脚,他们一般都具有复用功能;
端口(Port):含有相同类复用功能的引脚组成一个端口(Port)
通道组:端口(Port)中的部分或全部通道(Channel)又可组成一个通道组(ChannelGroup)。

三、通道组
通道组是指在同一个口上的一组相邻的通道。下图为通道组的说明,以及对通道组进行操作的结果。

四、功能接口函数
Dio_LevelType Dio_ReadChannel(Dio_ChannelType ChannelId)
void Dio_WriteChannel(Dio_ChannelType ChannelId,Dio_LevelType Level)
Dio_PortLevelType Dio_ReadPort(Dio_PortType PortId)
void Dio_WritePort(Dio_PortType PortId,Dio_PortLevelType Level)
Dio_PortLevelType Dio_ReadChannelGroup(const Dio_ChannelGroupType* ChannelGroupIdPtr)
void Dio_WriteChannelGroup(const Dio_ChannelGroupType* ChannelGroupIdPtr,Dio_PortLevelType Level)
void Dio_GetVersionInfo(Std_VersionInfoType* VersionInfo)
Dio_LevelType Dio_FlipChannel(Dio_ChannelType ChannelId)
void Dio_MaskedWritePort(Dio_PortType PortId,Dio_PortLevelType Level,Dio_PortLevelType Mask)
Dio_LevelType Dio_ReadChannel(Dio_ChannelType ChannelId)
void Dio_WriteChannel(Dio_ChannelType ChannelId,Dio_LevelType Level)
Dio_PortLevelType Dio_ReadPort(Dio_PortType PortId)
void Dio_WritePort(Dio_PortType PortId,Dio_PortLevelType Level)
Dio_PortLevelType Dio_ReadChannelGroup(const Dio_ChannelGroupType* ChannelGroupIdPtr)
void Dio_WriteChannelGroup(const Dio_ChannelGroupType* ChannelGroupIdPtr,Dio_PortLevelType Level)
void Dio_GetVersionInfo(Std_VersionInfoType* VersionInfo)
Dio_LevelType Dio_FlipChannel(Dio_ChannelType ChannelId)
void Dio_MaskedWritePort(Dio_PortType PortId,Dio_PortLevelType Level,Dio_PortLevelType Mask)
五、EB配置
1、结构

2、配置项

上一篇:Kali的安装与配置
下一篇:多线程二 多线程了解与使用