责任链模式是行为型设计模式;
定义:使多个对象都有机会处理请求,从而避免了请求的发送者和接收者之间的耦合关系。将这些对象连成一条链,并沿着这条链传递该请求,直到有对象处理它为止。
使用场景:
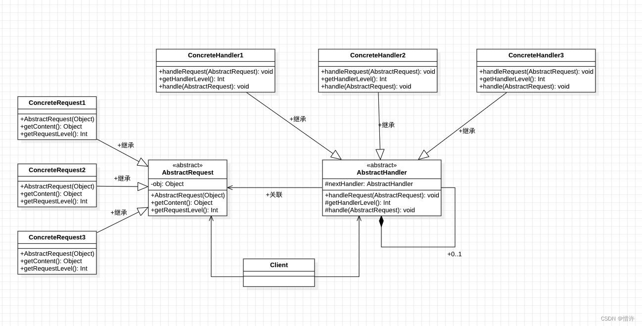
UML类图:

AbstractHandler:抽象处理者角色;
属性:
nextHandler:保持对下一个节点处理者对象的引用;
方法:
handleRequest(AbstractRequest request):处理请求;
getHandleLevel():获取处理者对象的处理级别;
handle():每个处理者对象的具体处理方式;
AbsRequest:抽象请求者角色;
属性:
obj:处理对象;
方法:
getContent():获取具体的处理对象;
getRequestLevel():获取请求级别;
ContrectHandler1 、ContrectHandler2、ContrectHandler3 : 具体的处理者对象;
ContrectRequest1、 ContrectRequest2、ContrectRequest3 : 具体的请求者对象;
Client:客户端调用者;
这里举个简单的栗子,忽略UML图中的请求者角色,比如你是公司员工需要请假,3天以内的主管可以直接审批通过,大于3天小于7天的部门经理可以审批通过,如果7天以上的需要董事长才可以审批通过,下面我们就针对这个例子使用责任链模式来实现;
Leader/*** 抽象领导者*/
abstract class Leader {var nextLeader: Leader? = nullfun handleRequest(days: Int) {if (handleDays(days)) {handle(days)} else {nextLeader?.handleRequest(days)}}/*** 当前领导是否可以审批请假天数*/protected abstract fun handleDays(days: Int): Boolean/*** 具体审批操作*/protected abstract fun handle(days: Int)
}
DirectorLeader/*** 部门主管处理者*/
class DirectorLeader : Leader() {override fun handleDays(days: Int): Boolean {return days <= 3}override fun handle(days: Int) {println("部门主管审批${days}天假期通过")}
}
ManagerLeader/*** 经理处理者*/
class ManagerLeader : Leader() {override fun handleDays(days: Int): Boolean {return days <= 7}override fun handle(days: Int) {println("经理审批${days}天假期通过")}
}
BossLeader/*** 老板处理者*/
class BossLeader : Leader() {override fun handleDays(days: Int): Boolean {return true}override fun handle(days: Int) {println("老板审批${days}天假期通过")}
}
object Test {@JvmStaticfun main(args: Array) {//构造各个领导val directorLeader = DirectorLeader()val managerLeader = ManagerLeader()val bossLeader = BossLeader()directorLeader.nextLeader = managerLeadermanagerLeader.nextLeader = bossLeaderdirectorLeader.handleRequest(2) //打印结果:部门主管审批2天假期通过directorLeader.handleRequest(6) //打印结果:经理审批6天假期通过directorLeader.handleRequest(10) //打印结果:老板审批10天假期通过}
}
当然,如果部门主管和经理都不在的时候,我们可以直接提交给老板进行处理,这就是责任链模式的灵活之处!
View事件分发流程,这里不再过多赘述,大家肯定都比较清楚;OkHttp发起网络请求,通过责任链模式一层一层将请求进行封装并发起最终请求;优点:
可以对请求者和处理者关系解耦,提高代码的灵活性。
缺点:
需要对链中请求处理者进行遍历,如果处理者太多,会影响性能。
如果以上文章对您有一点点帮助,希望您不要吝啬的点个赞加个关注,您每一次小小的举动都是我坚持写作的不懈动力!ღ( ´・ᴗ・` )